NexusDB Manual V3 > Management Tools > The Enterprise Manager > Creating and Restructuring Tables > Table Structure Window > Custom Descriptors
|
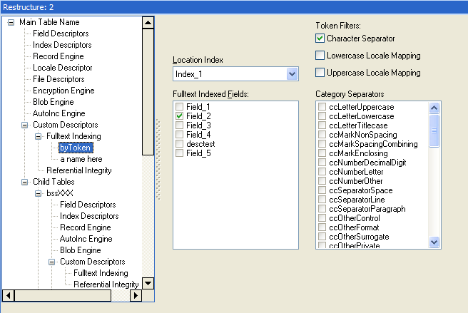
As seen in the treeview, fulltext indexing has one main descriptor, under which a number of individual fulltext indexes can be defined. Clicking Create Fulltext Descriptor creates the main descriptor; you can then select the blob file to use. To create each fulltext index, click Add Fulltext Index Descriptor, enter a name for the new index and click OK. You can now click the new name, which you'll find under Fulltext Indexing in the treeview. You will then see this screen:
For the fulltext index to be able to locate records, the table must have a unique index on an autoinc or word32 field. You must select this index in the Location Index combobox.
In the Fulltext Indexed Fields checklistbox, check the field(s) that you want this index to include.
Checking the Character Separator checkbox activates the token filter that breaks field contents into separate tokens.
Check one of the Lowercase/Uppercase Locale Mapping checkboxes to save index keys as lower/upper case.
Check the Category Separators to remove character types that you do not wish to index (i.e. checking ccLetterUppercase prevents uppercase letters from being indexed). |
© Nexus Database Systems Pty Ltd.
